I have recently started a position as Research Scientist working in reinforcement learning, alignment and task adaptation of foundation models.
I will hopfeully fill this in soon :)
Preprints and publications
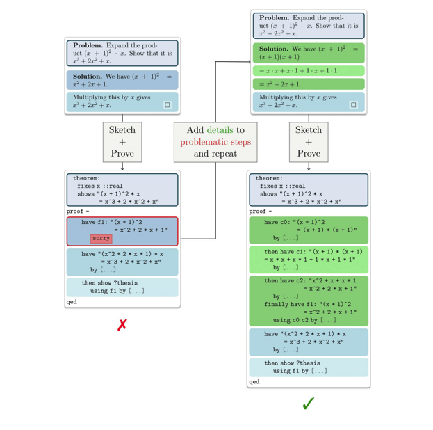
More Details, Please: Improving Autoformalization with More Detailed Proofs.
Presentated at a poster at AI for MATH Workshop at ICML 2024.
Available on OpenReview.
Presentated at a poster at AI for MATH Workshop at ICML 2024.
Available on OpenReview.